VXLAN Gateway는 가상 네트워크와 물리 네트워크를 연결하거나, 다른 VNI 간의 라우팅을 제공하며, 대규모 클라우드 환경에서는 Anycast Gateway를 활용하여 효율적인 트래픽 처리를 가능하게 합니다.
Layer 2 Gateway
같은 VXLAN 네트워크 내(동일 VNI) 호스트 간 Layer 2 통신을 지원하는 Gateway입니다. Layer 2 브리지 역할로 VXLAN 패킷의 캡슐화 및 디캡슐화 수행합니다.
Layer 3 Gateway
VXLAN 네트워크는 기본적으로 VNI 단위로 L2 도메인이 분리되는데, 이때 서로 다른 VNI에 있는 VM들이 통신하려면 L3 라우팅이 필요합니다. Layer 3 Gateway는 서로 다른 VXLAN 네트워크(VNI 간) 또는 외부 네트워크와의 Layer 3 통신을 가능하게 합니다.
VXLAN Layer 3 게이트웨이는 `중앙 집중형 게이트웨이`와 `분산형 게이트웨이`로 더 분류할 수 있습니다.
Centralied Gateway (중앙집중형)
중앙 집중식 VXLAN 게이트웨이 네트워킹에서는 Layer 3 게이트웨이가 중앙(코어) 장치에 구축됩니다. 서브넷 간 전송되는 모든 트래픽은 Layer 3 게이트웨이를 통해 전달되어 중앙 집중식 트래픽 관리가 구현됩니다.
단일 장비에 모든 외부 연결, 라우팅 정책이 집중되어 트래픽의 중앙화된 관리가 가능하나 장애 시 전체 서비스 중단 위험이 있으며, 대규모/고성능 네트워크에서는 병목 가능성이 큽니다.

Distributed Gateway (분산형, Anycast Gateway)
분산형 VXLAN 게이트웨이를 구축하면 중앙 집중형 VXLAN 게이트웨이 구축의 문제점을 해결할 수 있습니다.
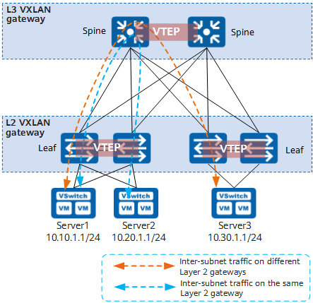
VXLAN 터널을 설정하는 VTEP 역할을 각 Leaf 장비에서 수행하며, 서버와 가까운 위치에서 바로 게이트웨이 기능이 적용되어 네트워크 효율 극대화 할 수 있습니다. 각 Leaf 노드는 Layer 2, 3 게이트웨이로 사용될 수 있으며 Spine 노드는 VXLAN 터널을 인식하지 못하고 Leaf 노드 간에만 VXLAN 패킷을 전달합니다.
Leaf 역할
- `Layer 2 게이트웨이`: 물리 서버나 VM에 연결하여 테넌트가 VXLAN 세그먼트에 액세스할 수 있도록 합니다. 같은 VXLAN 네트워크 내(동일 VNI) 호스트 간 통신을 지원합니다.
- `Layer 3 게이트웨이`: 서로 다른 VXLAN 네트워크(VNI 간) 통신과 외부 네트워크 액세스를 지원합니다.
- 네트워크 확장성 향상: 중앙 집중식 Layer 3 게이트웨이는 네트워크의 모든 서버의 ARP를 학습해야 했습니다. 분산형 게이트웨이(Leaf 노드)는 자신에게 연결된 서버의 ARP만 학습하면 되기에 병목 현상을 일으키지 않습니다.

그림에서 server1과 server2는 서로 다른 네트워크 세그먼트에 있지만 동일한 Leaf 노드에 연결되어 있습니다. server1과 server2가 서로 통신할 때 트래픽은 해당 Leaf 노드를 통해서만 전달되고, 다른 Leaf 노드에 있을 경우에만 Spine 노드를 통해서 전달됩니다.
이렇기에 특정 Leaf에서 장애가 나더라도 다른 Leaf가 역할을 대체하며, 확장성과 안정성이 우수합니다. 유지관리 및 전체 구조가 다소 복잡하지만, VXLAN-EVPN 데이터센터 표준 방식이며 멀티테넌트, 클라우드 환경에 적합한 구성입니다.
[참고사이트]
https://white-polarbear.tistory.com/86
https://support.huawei.com/enterprise/en/doc/EDOC1100086966#EN-US_TOPIC_0259820551
'Routing > VXLAN-EVPN' 카테고리의 다른 글
| [VXLAN] VXLAN 연동 실습#2 - VXLAN L3VPN 연동 (Centralied Gateway) (0) | 2025.12.12 |
|---|---|
| [VXLAN] VXLAN 연동 실습#1 - VXLAN L2VPN 연동 (0) | 2025.11.30 |
| [VXLAN] VXLAN BGP EVPN 환경 ARP 통신 과정(ARP Suppression) (0) | 2025.11.16 |
| [VXLAN] VXLAN MAC Learning 과정 (0) | 2025.11.09 |
| [VXLAN] VXLAN 전송 방식 (Multicast vs Unicast) (0) | 2025.11.02 |